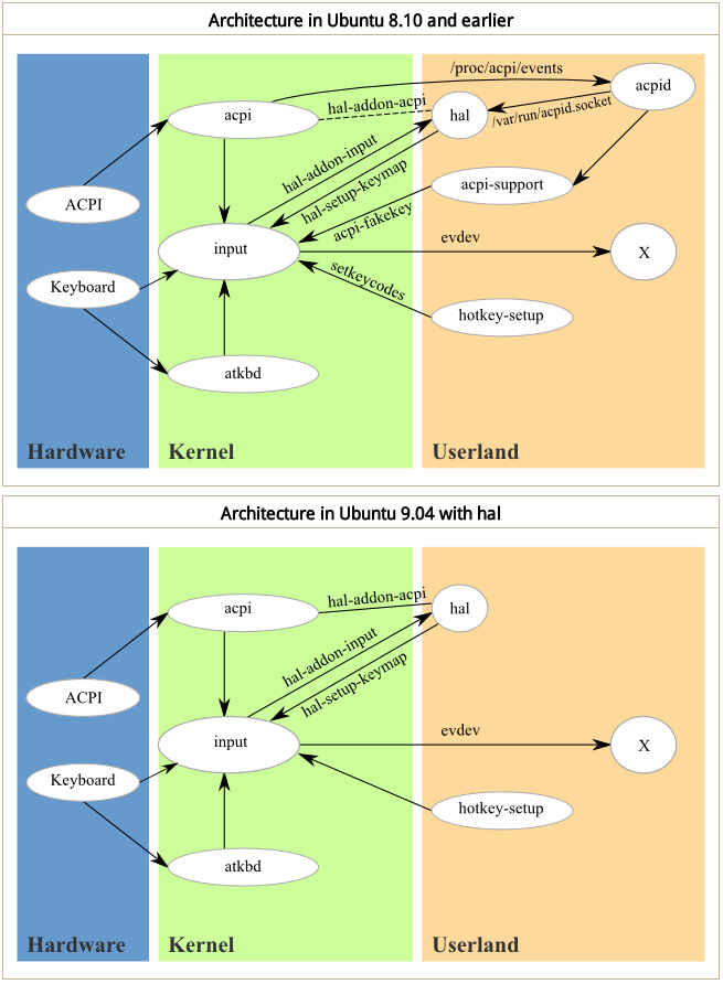
今天在研究 Ubuntu 9.10 時,發現了 Ubuntu 9.10 對 acpi hotkey 存取的部份使用不同的方式存取。
這樣的架構看起來,以後掛上 hal-addon-acpi 後就可以直接從 hal 獲得 acpi hotkey 的訊息,而不需要像以前一樣存取 /proc/acpi/event 或 acpid 的 socket。另外我想 9.10 之後就會改用 DeviceKit 取代原本的 hal 吧?
參考資料:
今天在研究 Ubuntu 9.10 時,發現了 Ubuntu 9.10 對 acpi hotkey 存取的部份使用不同的方式存取。
這樣的架構看起來,以後掛上 hal-addon-acpi 後就可以直接從 hal 獲得 acpi hotkey 的訊息,而不需要像以前一樣存取 /proc/acpi/event 或 acpid 的 socket。另外我想 9.10 之後就會改用 DeviceKit 取代原本的 hal 吧?
參考資料: