小時候的我有條不紊,整理自己的房間、寫作業、讀書學習等等工作事項,每項工作都處理得當。
長大的我總是抱著頭燒,每過一段就下定決心要好好整理自己的待辦事項,但是往往過了一陣子待辦事項又開始長草了,每天湧入的工作事項塞滿行程,讓自己像喪屍一樣的機械著處理看不到盡頭的工作項目。專注的作眼前的事情,長遠的目標卻又總是漏了球。
雖然有點誇張,不過差不多就是我的寫照,每隔一段時間就會想要讓自己回歸「正軌」好好的打理、歸檔工作事項,但卻又沒辦法持續性的一直做下去。
而最新一波的嘗試就是子彈筆記了,經過了一些閱讀與嘗試,並且修改成比較適合我的進行方式後,回頭來看竟然已經執行十個月了,這比起以前的任何嘗試都還要持久。
在這之中我找到了一點平靜,讓我在每天都可以好好管理著待辦事項,而長期的工作也有定期的循環來審視自己的執行狀況。
所以也該是時間分享一下了。
註:我這邊不會介紹子彈筆記法,會直接介紹我目前的作法,但如果有興趣的話可以看《子彈思考整理術》這本書。
到底有什麼問題?
工作事項大家都知道是什麼,就是每天要作的事情,可能是倒垃圾、打掃家裡、領錢、寫程式的一個功能、主持會議、跑銀行等等。
最原始的方式是記在腦袋裡面。別人的大腦我不知道,我是很不擅長記憶事情,只要事情一多就很容易漏掉。後來我會盡量避免直接記在腦袋裡,如果是固定發生時間的就利用行事曆紀錄,如果是工作上的事情或是個人要處理的事務我以前則是會用 Todo 軟體。
但是隨著事情愈來愈多,不同來源的工作都會在不同的地方紀錄工作,如社群的事情紀錄在 GitHub 裡面,公司的在 Asana、電子郵件或是傳訊軟體裡,以前家庭的事情在 Todoist 裡面,每天都會需要在這些不同的來源中切換,久了之後容易會迷失在這些不同紀錄的地方。
另外一件事情則是愈來愈長的待辦事項很容易讓人身心疲乏。當你面對一個永遠都做不完的待辦事項時,永無止盡的工作會讓身心變得疲乏,久而久之原本維護良好的待辦事項就開始長雜草,最後就會成為一個荒廢了的花園。
要解決這個問題重點並不是用什麼軟體管理待辦事項,而是怎麼消化工作事項。一個良好的組織工作方式可以足夠輕鬆作到每天執行,同時又剛好可以消除對過多工作所產生的疲憊感。
大方向
目前在管理待辦事項的方式是採用循環審視的模式,每次循環時都會審視上個循環的執行狀況。

- 每天開始時,審視昨天作的事情
- 每月開始時,審視上個月作的事情
- 每年開始時,審視去年作的事情
詳細的方式下文會提到。
筆記結構
經過前人知識累積與自己的嘗試,我現在將工作事項視為一個循環回顧系統,這個循環系統的分層是這樣:
- 今天要進行的工作
- 這個月要進行的工作
- 今年要進行的工作
我的筆記就是一堆資料夾跟文字檔透過筆記軟體 Obsidian 書寫,他的結構長這樣:

每天、每月、每年都會有一個自己的筆記檔案,裡面就是寫要完成的工作事項,包含工作與生活的事情都包含在裡面。
年度筆記
每年的我會這麼寫:

因為通常年度目標都很遠,所以我紀錄的會比較少,通常也都是個概略性的目標。
每月筆記
每個月的則是這樣:

會分成 Calendar 跟 Tasks,Calendar 會在一天的開始紀錄昨天做了什麼事情,一般來講都會紀錄任何覺得有意思的事情,比如說去哪裡攀岩、跟同事一起完成了什麼工作、看到什麼有趣的知識等等,只要有印象的都會寫上去。所以這並不是排定工作用的,比較像是條列式的日記。
Tasks 就是預計這個月要完成的事情,這些工作會比起年度的待辦事項更具體一些,但通常也都會是一些較大的目標。
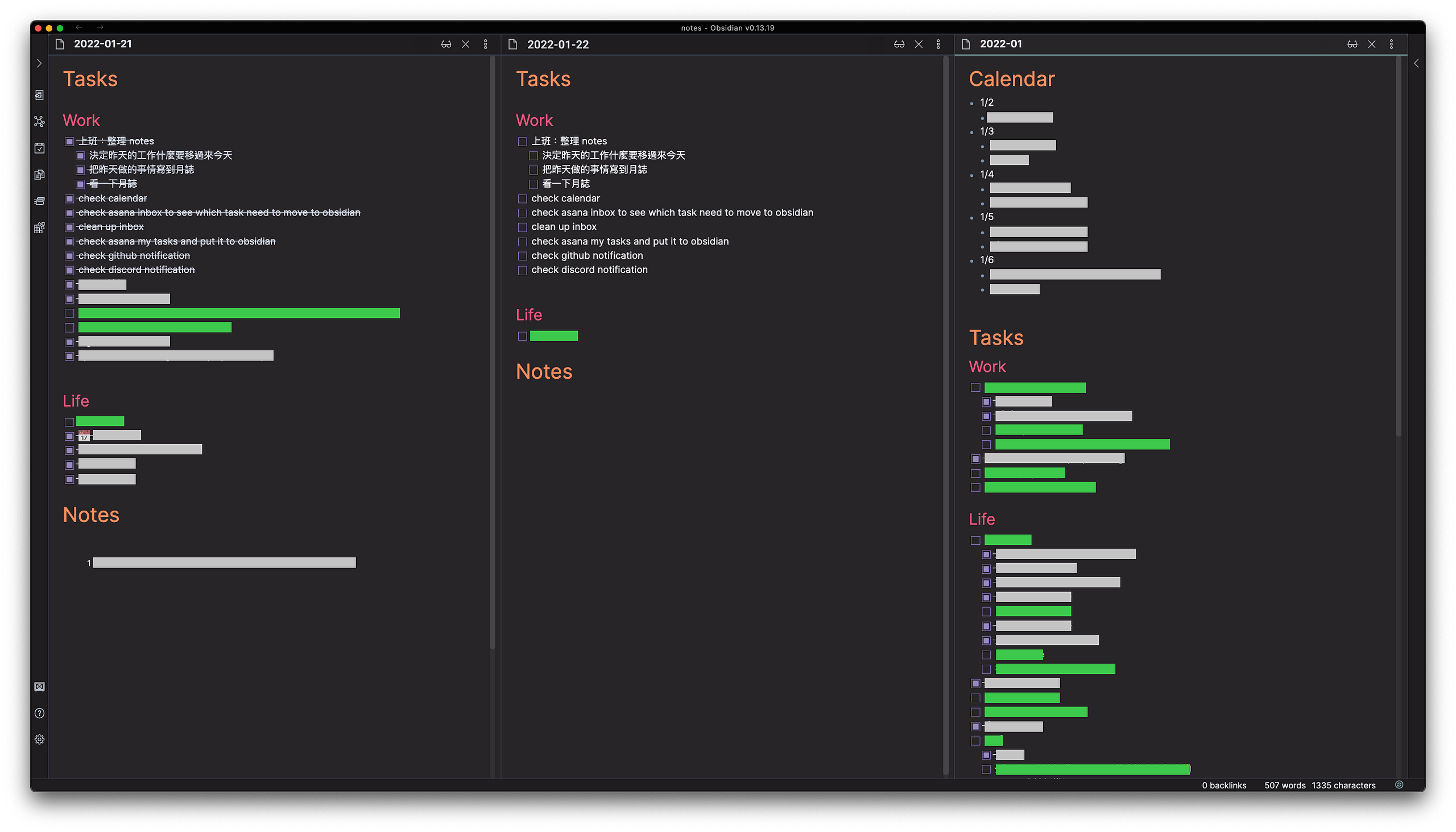
每日筆記
每日筆記則有 Tasks 跟 Notes 兩類。

這個是我筆記的樣板,每天 Obsidian 都會產生這樣的預設筆記。會把今天要作的事情就寫在上面,而 Notes 通常會拿來紀錄一些臨時需要紀錄的東西。
接下來講一下我每天怎麼使用這頁筆記。
每日的工作流程
每天開始工作的第一件事情就是照著樣板上的工作開始作,這份樣板每天都會自動複製一份到指定的資料夾,內容也都一樣。此時我會打開三份筆記:昨天、今天跟這個月的筆記。

首先要作的事情是審視昨天的工作,考慮事情的重要跟緊急程度:
- 重要而且需要趕快完成 -> 加到今天的筆記
- 重要但不需要今天做完 -> 加到本月筆記
- 不重要,你只是膝蓋反射性的覺得要作 -> 刪掉,不要再加到任何地方
接下來把昨天的事情寫到每月筆記的 Calendar 裡面,跨月審視時可以用這份列表來回想自己這個月發生了什麼印象深刻的事情。
最後掃過所有可能會產生工作的地方像是郵件、公司的工作管理系統、GitHub、Discord 等等,把今天新產生的工作分門別類。
這些工作可以是今天作、這個月作或是下個月作,把它放到適合的地方,如果有需要也可以回個訊息告知對方你大概什麼時候會作,他們也會比較安心。當然如果他一點都不重要,就不要寫在筆記裡面。

這個流程會把今天要作的事情全部都聚集到今天的筆記來,這樣今天的待辦事項就成型了,你只要專注的把這頁待辦事項完成即可。
Pro-tip
在寫每日待辦事項時,我建議只把一些認為今天可以做完跟一定要作的事情寫上去,剩下的事情就先放到其他地方如每月筆記或下個月的筆記。
這樣心理負擔會小很多,而且做完今天所有待辦事項的時候會有成就感,完成後到每月筆記裡面再挑額外的事情來作時,都還會覺得自己好有生產力、好棒棒呢!
月度與年度的工作審視
當一個月或一年結束時,我也會作同樣的事情:打開上個月、這個月、今年度的筆記,看看上個月的執行狀況、有什麼事情是要放棄的,有什麼事情這個月要繼續作、上半年有什麼事情要在這個月作。
每年的循環也是一樣。
這樣的循環系統讓自己定期的審視正在進行的工作,有一個機會決定是否要放棄一些工作,而每天在月誌裡面寫下的每天有意思的事情,在每個月審視的時候總是會帶來一些驚喜,畢竟通常一個月後這些事情都忘記了,回頭再看會有種回憶湧現的感覺。
年度更是驚人,當回頭看一年之內自己做了哪些事情,其實大部分早就忘記了,透過年度筆記可以審視自己是否還在預定的軌道上,同時更長期的目標也可以在這邊管理、審視與放棄。
當然人生多變,如果你的軌道變了,那也是正常不過了。
最後
這樣的筆記方式是源自於子彈筆記的概念,不過我主要還是取其概念,跟原本的子彈筆記已經有很多不一樣的地方了。不過對我來說這樣的方式正好是可以持續的透過一套系統來管理工作事項的方式。
總括來說這樣的工作管理方式帶給我三個好處。
第一是改善了長期工作的管理。透過這樣的方式讓我在比較長期的工作項目的達成率更高了。因為有月誌、年誌的存在讓我可以逐漸的推動一些較大工作的進度。
第二是每天執行工作的動力增加了,以前很容易堆積太多工作,最後被淹沒在待辦事項的大海中容易讓工作失去動力,每天有一篇可以達成的工作列表讓自己可以更有成就感的執行工作。
最後則是持續性,因為足夠簡單、每天都可以持續做的工作管理方式,讓我可以維持在同一套方法持續的做了十個月,以前不同的管理方式總是用了一陣子後就放棄,而這個方式的維護成本剛剛好是可以讓我維持繼續做下去的形式。
你該怎麼開始?
如果你跟我一樣曾經對工作事項過多感到焦慮或是沒有找到一個可以管理你人生所有工作事項的方法,我建議朝個幾個大方向作:
- 不要急著換 app:如果你已經有慣用的軟體或是紙本筆記,先繼續使用就好,載體其實沒那麼重要,執行方法比較重要。
- 減少眼界所及的工作:我的方法是每天早上整理完要作工作後,我就只關心這個工作列表。維持一份做得到的清單,完成時更有成就感,如果你的待辦事項很長,想辦法縮短並且專注的執行這些工作,比如說用待辦事項軟體的篩選功能只看今天的工作。
- 減少維護工作:我自己最大的問題是花太多時間整理待辦事項,會讓我很容易放棄整理。你應該要找到一種方法用合理的時間比例維護工作事項,有助於持續整理。
- 找到適合自己的循環審視方式:要管理長期的工作事項會需要定期的審視工作,我自己是每天、每月、每年這三個時間點審視一次自己的工作,找到一個定期審視工作的方式有助於大型工作的推進。
希望看完本文之後你也可以找到適合自己的方式來管理你自己的待辦事項,有問題也可以提出來討論!